企业信息 Information

公司名称:哈尔滨恩次方科技开发有限公司

法人代表:刘保龙

注册地址:哈尔滨市香坊区公滨路与木材东街交口明光水岸2栋2单元6层601号

所属行业:软件和信息技术服务业

更多行业:应用软件开发,软件开发,软件和信息技术服务业,信息传输、软件和信息技术服务业

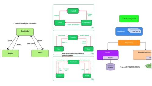
软件工程中的开发项目管理与软件设计实践

公司简介 COMPANY

经营范围:软件设计与开发,游戏开发,信息系统集成服务,网络工程,网页设计、制作,网上贸易代理,自动化控制系统技术开发,计算机软硬件的技术咨询、技术开发、技术服务;经销:计算机软硬件。

公司简介: -

产品列表

软件设计与开发中的利器 工厂方法模式

更新时间:2026-04-17 03:44:38

Java局域网监听软件的设计与开发

更新时间:2026-04-17 05:23:15

联系我们 Contact

电话:1584683**

地址:哈尔滨市香坊区公滨路与木材东街交口明光水岸2栋2单元6层601号

友情链接: 计算机软硬件及辅助设备 新兴能源技术研发 投资管理 文化艺术产业投资 技术咨询 技术交流 企业形象策划 吊顶材料 销售厨房用品 智能机器人销售 技术服务 服装 资产管理 舞台艺术造型策划 不锈钢制品 化妆品零售 融资性担保 计算机 新材料技术推广服务 计算机软硬件技术开发 工业互联网数据服务 鞋帽零售 摄影摄像服务 SMS无纺布 电子产品及元器件的研发 组织表演活动 信息系统集成服务 日用家电零售 通信与自动控制技术研究 网络与信息安全软件开发 网络技术服务 软件服务 技术咨询 工程勘察设计 苏州保险 技术推广 第二类医疗器械 家禽技术服务 进出口贸易 应用软件服务 互联网信息服务 家具 出入境中介服务 电动自行车 技术咨询和技术服务 商用厨房设备 银行卡套 信息系统集成服务 计算机软件开发 教育咨询服务 办公服务软件开发 互联网数据服务 从事广告业务 劳防用品 计算机软件开发 普通机械设备安装服务 技术服务 互联网数据服务 日用杂品销售 盆栽租赁 特种设备制造 气动执行器 电线 计算机系统服务 服饰 实验小学 环保科技 钢板 北京誉满堂餐饮管理有限公司 厦门兴明邦商贸有限公司 山西生活通文化传媒有限公司 深圳市博研商用设备有限公司 广州邦首贸易有限公司 福州市台江区易职赚电子商务经营部 北京宇致图科技有限公司 见享(成都)科技有限公司 秦皇岛云拓网络技术有限公司 北京允坤浩建筑工程有限公司 广州足嘉网络科技有限公司 重庆市万州区卓艺建材有限公司 北京汇隆涮餐饮管理有限公司 深圳市原味餐饮管理有限公司 临沂高新区贝爱佳孕婴超市 北京例芝科技有限公司 重庆云同辉慕信息科技有限公司 青岛忠进国际货运代理有限公司 菏泽诺远网络科技有限公司 成都光谷云基建工程有限公司 成都幸福马达网络科技有限公司 湖南神速法律咨询有限公司 盘州市远方网络科技服务有限公司 山东麦麦种业科技有限公司 福建张氏天天惠网络科技有限公司 北京凤系科技有限公司 榆中宏安机动车检测有限公司 山东博彦集智科技有限公司 河北聚团网络科技有限公司 四川快手互联网信息有限公司 武汉海山川科技有限公司 南安好生活物联网科技有限公司 中华类风湿强脊炎网 吉林国敦百好通商务服务有限公司 北京天融慧通科技有限责任公司 北京茗诚集优贸易有限公司 天气预报 黑龙江省方策教育科技有限公司
Top